Multistreaming erhöht die Geschwindigkeit und Leistungsfähigkeit Ihrer Sicherungen, dadurch dass Sie einen Job gleichzeitig auf mehreren Bändern sichern können. Sowohl Online- als auch Offline-Prozeduren können mithilfe von Multistreaming ausgeführt werden.
Um die Multistreaming-Sicherungsfunktion zu verwenden, müssen Sie folgende Variablen in der Datei "util_par_file" festlegen:
Hinweis: Die Datei "util_par_file" ist eine Parameterdatei, die das Hilfsprogramm zur SAP-Agenten-Sicherung benötigt.
Der Standardspeicherort für "util_par_file" lautet folgendermaßen:
$CASAP_HOME(/opt/CA/ABsapagt)
Nachdem Sie diese Variablen festgelegt haben, wird die Multistreaming-Verteilung anhand des von Ihnen festgelegten MAXSTREAMS-Wertes auf der Basis der Anzahl von zu sichernden Dateisystemen bestimmt. Weitere Informationen zur Konfigurierung dieser Variablen finden Sie im Kapitel "Installieren der Option".
Das folgende Diagramm veranschaulicht, wie die Option Informationen verarbeitet, indem Sie parallele Jobs ausführt, ohne andere SAP R/3-Aktivitäten zu unterbrechen:

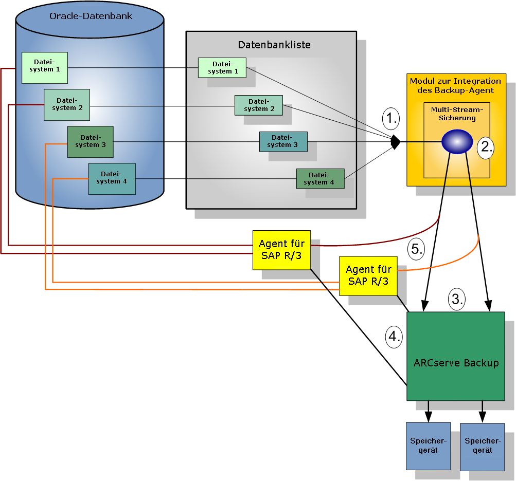
Beispiel: Wie CA ARCserve Backup Oracle-Daten mithilfe von Multistreaming sichert
Nachfolgendes Beispiel veranschaulicht das Sichern der Daten von vier Dateisystemen auf zwei Speichergeräten. Da zwei Speichergeräte vorhanden sind, werden zwei Jobs für die vier Dateisysteme erstellt. Jobs werden entsprechend der maximalen Anzahl aufgeteilt, die Sie als MAXSTREAMS-Wert festgelegt haben (in diesem Beispiel wurde MAXSTREAMS auf 2 festgelegt).
Eine Sicherungsanfrage löst den folgenden Prozess aus:
Nachfolgendes Diagramm veranschaulicht das Sichern der Daten von vier Dateisystemen auf zwei Speichergeräten:

| Copyright © 2011 CA. Alle Rechte vorbehalten. | Senden Sie CA Technologies eine E-Mail zu diesem Thema. |