Sie können den Agenten anpassen, indem Sie im Hilfsprogramm "Regedit32" des Betriebssystems Windows die Registrierungseinträge im dateibasierten Modus anpassen.
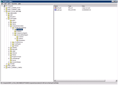
Die Registrierungseinträge des Agenten werden im Fenster "HKEY_LOCAL_MACHINE" unter dem folgenden Schlüssel angezeigt.
SOFTWARE\ComputerAssociates\CA ARCserve Backup\OraPAAdp

SOFTWARE\Wow6432Node\ComputerAssociates\CA ARCServe Backup\OraPAAdp
Wichtig! Änderungen in der Registrierung können sich darauf auswirken, wie der Agent sich verhält.
| Copyright © 2011 CA. Alle Rechte vorbehalten. | Senden Sie CA Technologies eine E-Mail zu diesem Thema. |