

還原 SharePoint 2010/2013 系統 › 在 SharePoint 2010/2013 中執行文件層級還原至替代位置
在 SharePoint 2010/2013 中執行文件層級還原至替代位置
使用 CA ARCserve Backup 中的「還原管理員」來執行資料庫層級資料還原。
附註:當您將陣列還原到替代位置時,如果您在安裝 SharePoint Server 2010/2013 後已執行 [陣列配置],請確實執行下列動作。
- 在 Windows 開始功能表中,使用 [SharePoint 產品設定精靈] 中斷陣列連線。
- 確定停止以下服務並停用其狀態:
- SharePoint 2010 Tracing
- SharePoint 2010 User Code Host
- SharePoint Foundation Search V4
- SharePoint Server Search 14
- SharePoint 2010 VSS Writer Windows Service
- 使用 Microsoft SQL Server Management Studio 將所有資料庫自 [陣列] 資料庫伺服器移除。
您現在可以繼續執行還原程序的步驟
若要將站台集合還原至替代位置
- 從「CA ARCserve Backup 首頁」中選取 [快速啟動] 功能表的 [還原]。
即開啟 [還原管理員] 視窗。
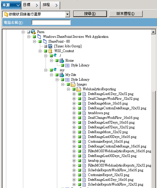
- 從 [還原管理員] 視窗中,選取 [來源] 索引標籤下的下拉式清單中的 [依樹狀目錄進行還原]。
- 在樹狀目錄中,展開 [Windows 系統] 物件,展開 [資料庫節點] 下包含 [站台集合]、[站台]、[清單] 和 [清單項目] 的陣列,然後選取陣列物件。

- 在您包含於此工作的每個陣列物件上按一下滑鼠右鍵,選取 [代理程式選項],以選取還原選項。
- 按一下 [目標] 索引標籤。 您可以將資料庫物件還原至其替代位置。 如需替代位置的詳細資訊,請參閱〈用於文件層級還原的目標資料夾〉。
![按一下 [目標] 索引標籤將資料庫物件還原到替代位置](o1665593.png)
- 按一下工具列上的 [提交] 。
[SharePoint 代理程式還原配置] 對話方塊隨即開啟。

- 在 [SharePoint 代理程式還原配置] 對話方塊中輸入必要的資訊,以進行文件層級還原。
- 畫面開啟 [工作階段使用者名稱和密碼] 對話方塊時,請驗證或變更目標伺服器的使用者名稱和密碼。 若要變更使用者名稱或密碼,請選取工作階段,按一下 [編輯] 進行變更,然後按一下 [確定]。
- 按一下 [確定]。
- 畫面上開啟 [提交工作] 對話方塊,請選取 [立即執行] 以便立即執行工作,或是選取 [執行時機],然後選取未來要執行該工作的日期與時間。
- 輸入工作說明,並按一下 [確定]。
已還原站台集合。
Copyright © 2013 CA.
All rights reserved.
 
|
|