La fonctionnalité de multiflux augmente la vitesse et l'efficacité de vos sauvegardes en vous permettant de sauvegarder un job sur plusieurs bandes à la fois. La fonctionnalité de multiflux peut permettre de réaliser des procédures en ligne ou hors ligne.
Pour utiliser la fonctionnalité de sauvegarde multiflux, définissez les variables suivantes dans le fichier util_par_file :
Remarque : util_par_file est un fichier de paramètres requis par l'utilitaire de sauvegarde de l'agent pour SAP.
L'emplacement par défaut du fichier util_par_file est le suivant :
$CASAP_HOME(/opt/CA/ABsapagt)
Une fois que vous avez défini ces variables, la distribution multiflux est déterminée d'après le nombre de systèmes de fichiers à sauvegarder, selon la valeur MAXSTREAMS que vous avez définie. Pour plus d'informations sur la configuration de ces variables, consultez le chapitre Installation de l'option.
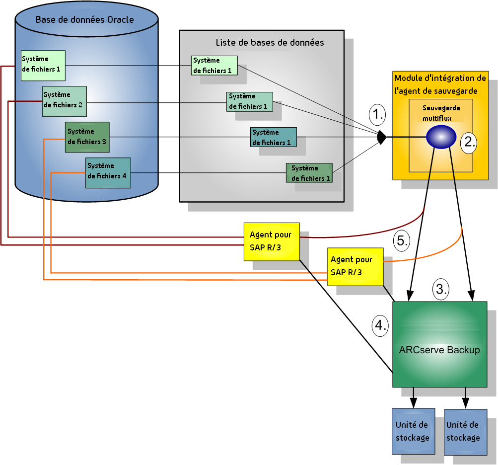
Le graphique suivant illustre le traitement des informations par l'option, via des jobs parallèles, sans interrompre les autres activités SAP R/3 :

Exemple : sauvegarde des données Oracle par CA ARCserve Backup via le multiflux
L'exemple suivant illustre la sauvegarde de données de quatre systèmes de fichiers vers deux unités de stockage. Etant donné que les unités de stockage sont au nombre de deux, deux jobs sont créés pour les quatre systèmes de fichiers. Les jobs sont fractionnés selon le numéro maximum que vous avez défini au niveau de valeur MAXSTREAMS (dans cet exemple, MAXSTREAMS est défini sur 2).
Une demande de sauvegarde déclenche le processus suivant :
Le graphique suivant illustre la sauvegarde de données de quatre systèmes de fichiers vers deux unités de stockage.

|
Copyright © 2013 CA.
Tous droits réservés.
|
|