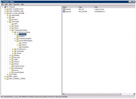
Vous pouvez personnaliser l'agent en modifiant les entrées de registre dans l'utilitaire Regedit32 du système d'exploitation Windows en mode Fichiers.
Les entrées de registre associées à l'agent sont répertoriées dans la fenêtre HKEY_LOCAL_MACHINE sous la clé suivante.
SOFTWARE\ComputerAssociates\CA ARCserve Backup\OraPAAdp

SOFTWARE\Wow6432Node\ComputerAssociates\CA ARCServe Backup\OraPAAdp
Important : Les modifications du registre peuvent affecter le comportement de l'agent.
|
Copyright © 2013 CA.
Tous droits réservés.
|
|